可以在在线监控过程中编辑逻辑程序(在线编辑)。您可以编辑下面的内容。
![]()
在线编辑在计算机上编辑人机界面中的逻辑程序,所以已编辑的内容不反映在计算机中的工程文件(*.prx)内。在线编辑后,关闭在线监控时显示以下对话框。如果想用PC里已编辑的内容更新工程文件,点击[是(Y)]。否则点击[否(N)]。

您不能用在线编辑创建新变量。在添加指令时请分配现有的变量。
编辑后,在逻辑程序中将执行错误检查。如果发现了任何错误,将不会进行传输。
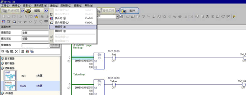
编辑步骤
在在线编辑时,一次只能编辑一行。点击[逻辑(L)]菜单中的[编辑行(E)]来编辑所选的行。点击[确定(O)]将已编辑的逻辑程序传输到人机界面。
点击[取消]来取消编辑并返回到在线监控。

![]()
每次执行在线编辑时,系统变量 (#L_EditCount) 会加 1,以显示编辑次数。
有关系统变量的更多信息,请参见 附录7 逻辑系统变量。
如果为在线编辑设置了密码,开始编辑前会弹出[密码保护]对话框。
要设置密码,请参阅29.13.4 增强安全性。
